
주문날짜를 열로 드래그
행에 축을생성(의미없는 빈데이터)
세그먼트 - 색상 - 원하는 색상으로 편집
매출 - 레이블과 각도로 드래그 및 파이차트로 마크 수정
Min(0)

해당 그래프를 복제하고 필요없는 데이터를 모두 삭제
마크를 원그래프로 변경
색상을 흰색으로 변경
크기 적절히 조정
매출 - 레이블로 드래그 - 마크 레이블 표시 - 텍스트 수정

주문날짜 열로 드래그 - 월로 변경
주문날짜 - 필터로 드래그 - 2019년도 만 선택
중분류 - 필터로 드래그 - 미술용품만 선택
마크 간트차트로 변경
수익 - 행으로 드래그 / 색상, 크기로 드래그
수익 앞에 - 를 추가하여 워터폴,아래로 흘러내리듯 표현
원하는 색상으로 변경

분석 - 총계 - 드래그 (행)

주문날짜, 매출 열과 행으로 드래그
매출 - 퀵테이블계산 - 순위로 변경
중분류 - 색상으로 드래그

매출 - 다음을 사용하여 계산 - 중분류

축편집

반전을 체크하여 순위대로 위에서부터 아래로 표현되도록 변경한다.

매출 복제 - 레이블 - 마크레이블표시 - 색상과 정렬을 적절히 수정한다.

이중축 선택

축 동기화 선택

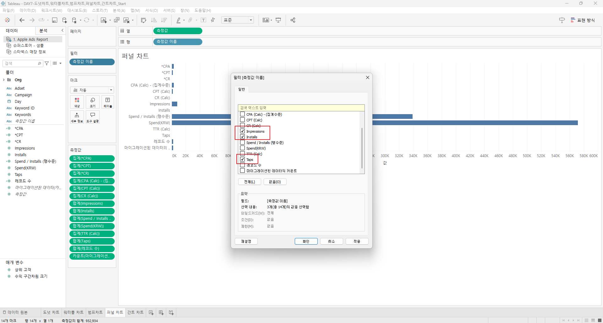
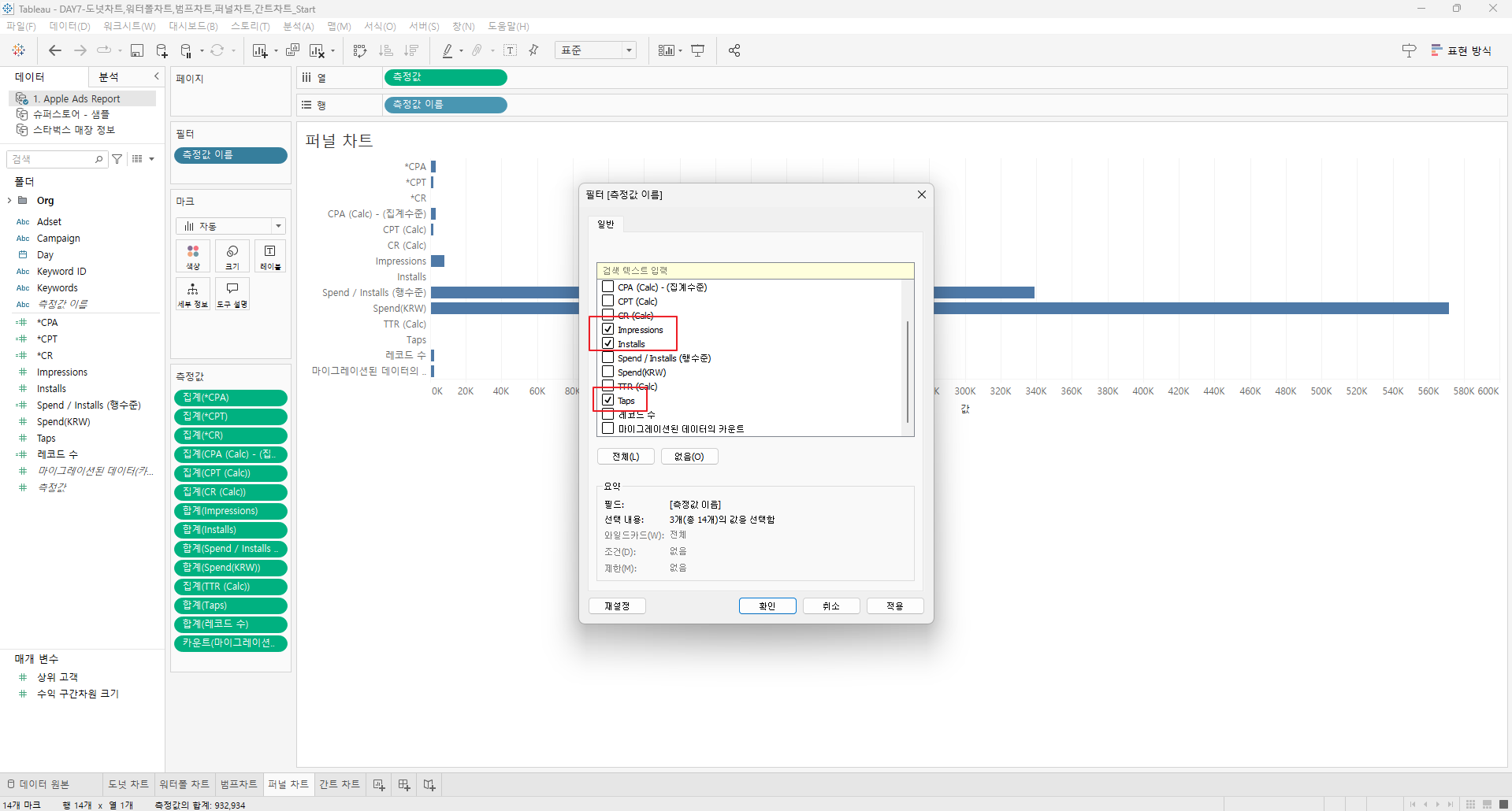
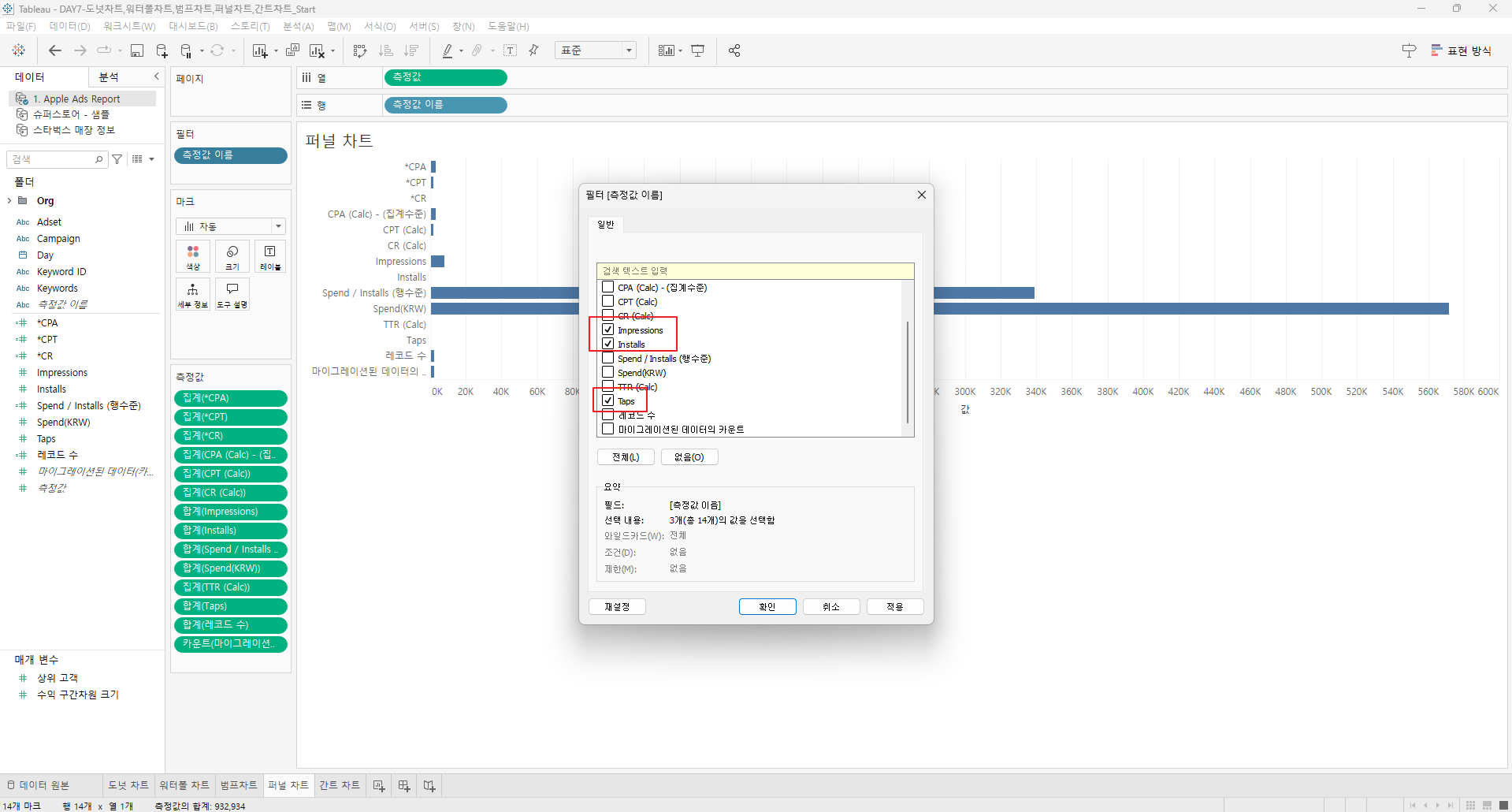
측정값이름과 측정값을 열과 형에 드래그

필터에는 측정값 이름이 들어간다. - 필터편집 - 필요한 데이터만 체크


그래프를 전체보기로 변경하고 측정값을 정렬

마크 - 영역으로 수정

측정값 복제
마우스 우클릭 - 축편집 - 반전 - 깔때기 모양이 되도록 한다.


영업시작시간 행으로 드래그 - 모든멤버 추가

영업시작시간 - 더보기 - 연속성 분 선택

매장명 행으로 드래그

영업시간 - 크기로 드래그
시도 필터로 드래그 - 원하는 데이터만 선택 - 확인

시군구도 필터에 추가 - 원하는 데이터만 선택 - 확인

필터표시 및 필터 형식 수정


시군구에는 관련된 값만 뜨도록 수정


영업시작시간, 영업종료시간을 레이블에 추가하고 분으로 형식 지정

레이블 - 마크레이블 표시 - 정렬 및 텍스트 수정

원하는 색상으로 수정 및 시군구 클릭해보며 테스트

