앞서 JUnit테스트를 진행해봤다.
내가 테스트했음을 간단히 증명할 수 있는 방법은 무엇이 있을까?
https://standout.tistory.com/1139
JUnit 테스트 : @Before @After @Test
간단한 JUnit 테스트를 진행해보자. https://standout.tistory.com/378 junit 4.7 이란? 단위테스트 프레임워크, 코드수행결과를 확인해 코드의 정확성/신뢰성을 검증하는 기능 pom.xml에 추가 junit junit 4.7 test ht
standout.tistory.com
소스커버리지 툴 EclEmma를 사용해보자.
https://standout.tistory.com/1151
Source Coverage, 소스커버리지란?
Source Coverage 소프트웨어 테스트 수행시 소스코드의 어느정도가 실행되었는지를 나타내준다. 테스트 범위를 측정할 수 있다. 일반적으로 백분율로 표현된다. 단순히 소스커버리지를 높다고 모든
standout.tistory.com
https://standout.tistory.com/1152
EclEmma란?
EclEmma 자바언어로 작성된 소프트웨어릐 코드 커버리지를 측정하고 시작적으로 표현하기 위한 툴 Eclipse의 플러그인으로 제공되어 개발자들이 코드 품질을 향상시키고 버그를 쉽게 찾을 수 있도
standout.tistory.com
전자정부프레임워크 eclipse에는 이 플러그인이 이미 설치되어있다.
확인해보자.
help - about eclipse ide - installation details - eclemma검색 - 확인

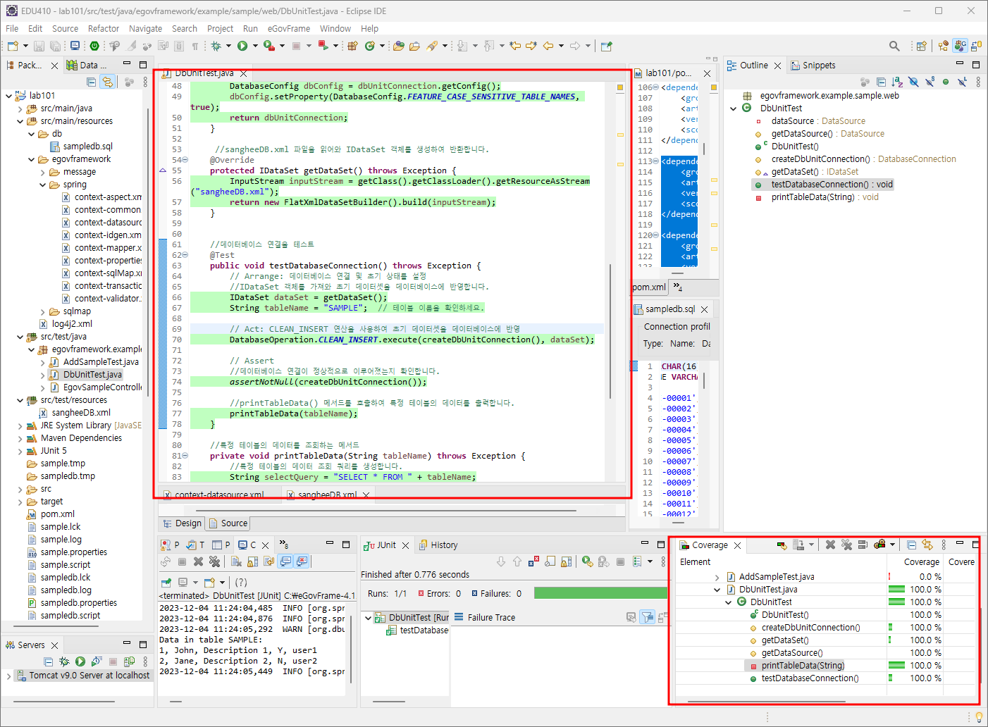
원하는 파일/패키지 우클릭 - coverage as - junit test

리스트로 확인해보고싶다면 coverage창을 추가로 띄우자.
window - show view - other - coverage - 창 띄우기

아래와같이 각 코드의 실행 %와 실행여부를 표시해준다.

테스트를 하지않은 파일이라면 붉은색,

부분테스트만 완료했다면 섞여 표시된다.
*예를 들어 잘 돌아가는지만 테스트하고 일부로 오류를 내어 에러발생을 출력해보지않았다면이 예가 되겠다.

완료.
'IDE > Eclipse' 카테고리의 다른 글
| Eclipse 전자정부프레임워크 STS, 플러그인 확인하기 (0) | 2023.12.28 |
|---|---|
| 이클립스 properties 한글깨질때 설정방법 (0) | 2023.12.28 |
| HSQL Database Manager, Eclipse에서 쿼리실행하기 (0) | 2023.11.09 |
| DBIO 실행, MapperConfiguration Editor + Mapper Editor (0) | 2023.11.09 |
| SQL Scrapbook, 쿼리실행해 데이터 확인하기 (0) | 2023.11.09 |