앞서 DBIO와 DBIO 검색시
왜 전자정부프레임워크가 나오는지에 대한 이론을 간단히 살펴봤다.
https://standout.tistory.com/589
DBIO란?
DBIO DataBase Input/Output DBIO는 데이터베이스 입출력(Database Input/Output)의 약어 DBIO는 SQL문을 이용하여 데이터베이스와 애플리케이션 간의 데이터 입출력을 처리하는 것 https://standout.tistory.com/48 데이
standout.tistory.com
https://standout.tistory.com/590
DBIO를 검색하면 왜 전자정부프레임워크가 나올까?
전자정부프레임워크는 MyBatis라는 오픈소스 프레임워크를 이용하여 DBIO를 처리하는 방법중 하나다. MyBatis는 SQL문을 직접 작성하지 않고도 DBIO를 처리할 수 있다. 따라서 DBIO와 관련된 내용을 검
standout.tistory.com
새프로젝트 생성
egovframe - start - new web project

정보입력 - next - finish


sql.xml을 만들기 전에, 우선 스크랩북을 열어 쿼리가 잘 돌아가는지 실행해보자.
데이터 중에 dept_no가 10인 dept_name이 accounting 임을 잠시 기억해두자.
https://standout.tistory.com/1123
SQL Scrapbook, 쿼리실행해 데이터 확인하기
전자정부프레임워크를 통해 프로젝트를 생성했다면 db를 실행시 바로 connectiong이 가능하나, 별개의 프로젝트로 직접 생성했다면 아래 게시물을 참고하여 db를 연결시켜두자. https://standout.tistory.c
standout.tistory.com
mybatis로 진행하기위해서 mapper config 파일과 sql, 두개의 xml파일이 필요하다.
eclipse에서는 이를 gui형태로도 작성할 수 있도록 돕는데,
https://standout.tistory.com/646
UI의 형태 - 명령행, 메뉴, GUI 기반
명령행기반(Command-line interface) 사용자가 키보드에서 명령을 입력하여 프로그램을 작동시키는 것. 메뉴기반(Menu-driven interface) 메뉴선택에 의한 명령으로 작동시키는 것. Graphic User Interface(GUI) 그래
standout.tistory.com
MapperConfiguration Editor와 Mapper Editor이 그 예시이다.
MapperConfiguration Editor는 mapper configureation file을 편집하는데에,
Mapper Editor는 sql코드를 작성하고 편집하는데에 사용한다.
우선 MAPPER 파일 두개를 만들어보자.
egovframe - implementation - new mapper configuration

프로젝트 선택 - mapper파일 이름 지정 - finish


파일선택 - open with - other - mapper configuration editor - ok



나머지 sql.xml도 만들어보자. - 같은 방식으로 선택 후 - mapper editor 선택 - ok


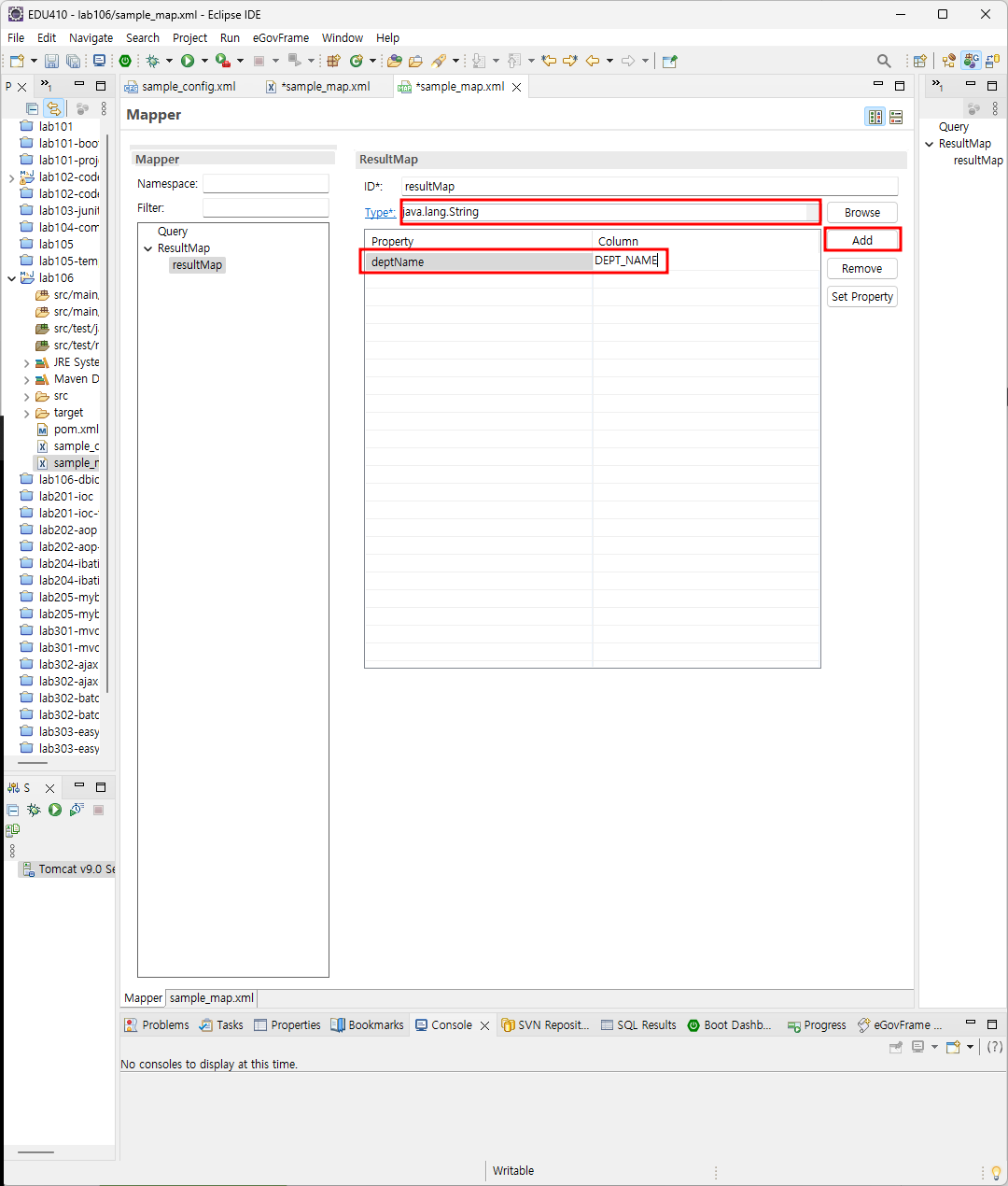
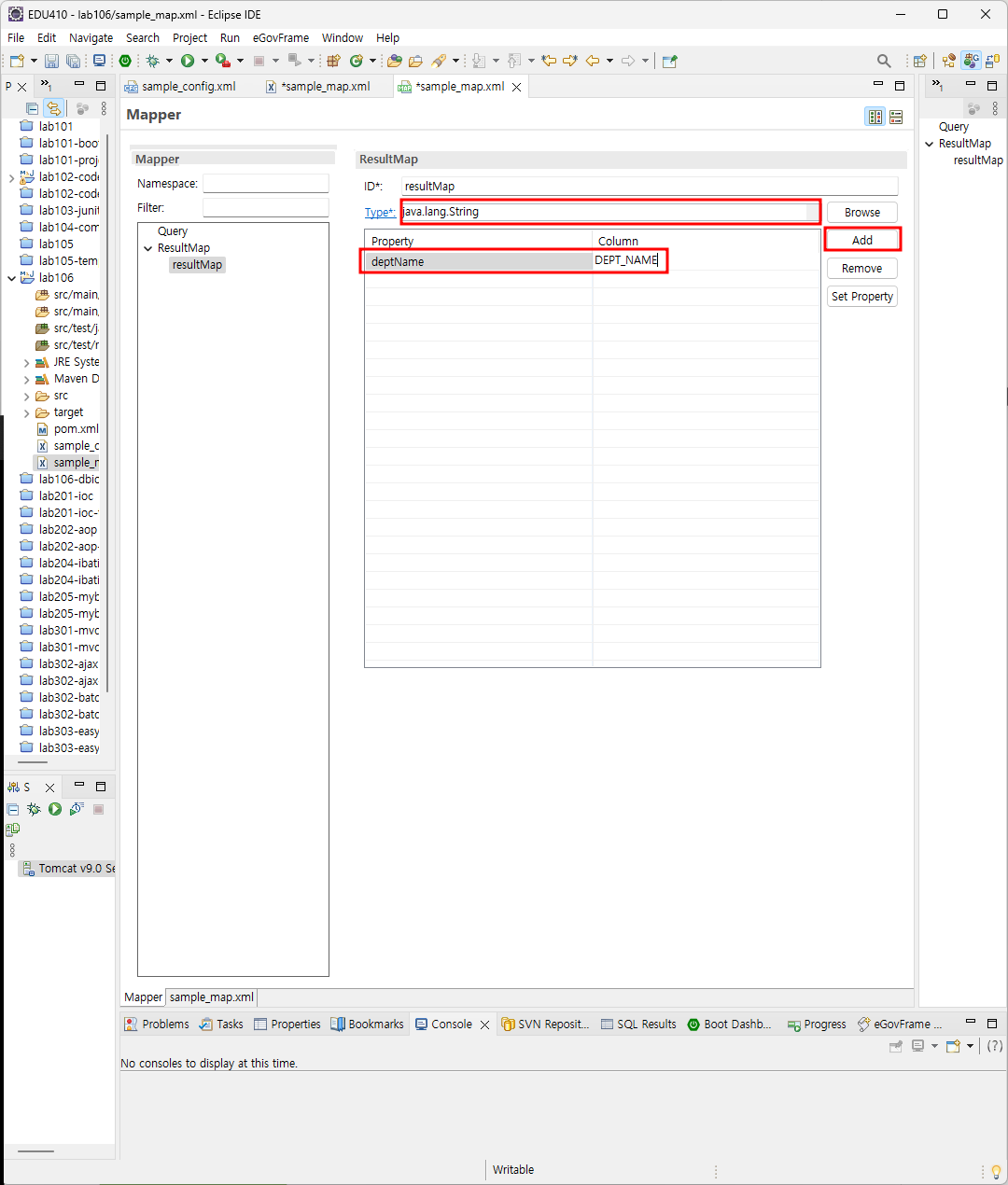
mapper config는 sampe_config, sql mapper는 sampe_map로 이름을 지어봤다.
sql mapper - mapper editor로 open한 파일에서 - resultmap - add resultmap

type 지정한 뒤 - add - deptname에 필드명 dept_name을 적어보자.

이제 dept_no가 10인 dept_name을 select해 볼것이다.
query - add select query


type - string 선택
map - resultmap 선택
id를 원하는 변수로 지정하고, - open query builder



add table - dept table 선택 - ok


dept_name이라는 조건을 선택
conditions - dept_no = dept_no로 우선 입력 - ok


값을 #{} 안으로 넣는 형식으로 수정 후 - SET PARAM



이제 이 변수에 원하는 VALUE값 10을 넣고 QUERY TEST

잘 select 되어 출력되는것을 확인 할 수 있다.
10번이라는 부서코드를 가진 부서명 ACCOUNTING.

이제 gui 설정을 끄고,
MAPPER가 잘 생성되었는지 CODE로 확인해보자.
우리는 코드를 쓰지않았지만, editor가 설정한대로 코드를 잘 작성해주었다.

'IDE > Eclipse' 카테고리의 다른 글
| EclEmma JUnit과 함께 Eclipse에서 소스커버리지 확인하기 (0) | 2023.12.04 |
|---|---|
| HSQL Database Manager, Eclipse에서 쿼리실행하기 (0) | 2023.11.09 |
| SQL Scrapbook, 쿼리실행해 데이터 확인하기 (0) | 2023.11.09 |
| Close Project: 프로젝트 비/활성화 (0) | 2023.11.09 |
| run on server, 브라우저 변경하기 (0) | 2023.11.07 |