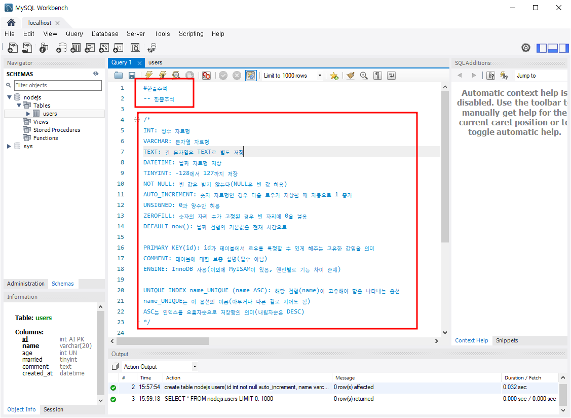
주석
# 한줄주석
-- 한줄주석
/* 여러줄주석 */

'Database > MySQL' 카테고리의 다른 글
| 각 열에서 검색값을 포함하는 결과를 가져오다, 동적 반복문 sql (0) | 2024.01.26 |
|---|---|
| MySQL에서 시퀀스 = AUTO_INCREMENT (0) | 2023.12.08 |
| MySQL Connector 다운 (0) | 2023.10.31 |
| MySQL 접속방법, 워크벤치/cmd (0) | 2023.07.07 |
| MySQL 워크벤치 설치 (0) | 2023.07.07 |