아래단계에서
특정부분을 놓치면 연결오류가 날 가능성이 생긴다.
연결할 계정정보 확인

preference - exerd - dbms 연결설정 - 새연결 - 연결테스트
lib에 import해놓은 ojdbc파일연결
호스트명 입력
포트번호입력
SID입력
사용자명입력
비밀번호입력

테스트 성공시 리스트에 추가됬는지 확인후 이클립스 재시작

new - exerd file - next - DBMS설정 - finish


...테이블 작업완료 후
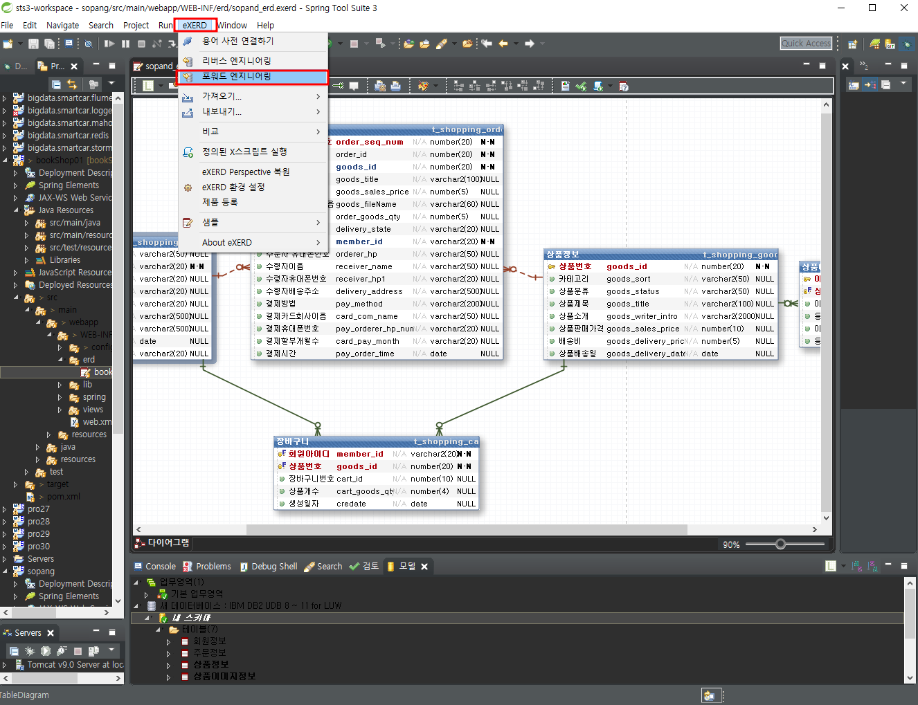
exerd - 포워드엔지니어링

테이블만 선택(스키마 제외!)


+sql이 나오는 DDL결과창에서 DDL 저장을 하면 작업물을 .sql파일로 저장이 가능하다.



앞서 저장한 연결정보클릭해 연결 -- 연결테스트 - FINISH
새로고침 - 확인





'Database > SQL Developer' 카테고리의 다른 글
| Oracle sql 데이터 중복제거 DISTINCT (0) | 2023.04.11 |
|---|---|
| Oracle sql 데이터 수정, update set where (0) | 2023.04.11 |
| 여러개등록 오류, sql 데이터 바꾸기 update set (0) | 2023.04.11 |
| sql user 생성, 권한부여 (0) | 2023.03.30 |
| SQL Plus와 SQL Developer (0) | 2023.03.07 |